This project is supported by:
An adaptable music book for inclusive music learning
People who want to learn a musical instrument can choose from several methods and exercise books, printed or as PDFs. But most of these resources quietly assume a standard learner: one way to read notation, one way to interact with instructions, the same sequence of exercises for everyone.
When a learner has a disability (or simply learns differently!) that assumption breaks. The burden often falls on the teacher to redesign materials on the fly: modify passages, change pitch ranges, rewrite rhythms, invent alternatives to visual notation and keep the learning experience engaging. And while great teachers are great at teaching, they are not necessarily also composers, arrangers, or software developers.
HarmonyHub is a work in progress that tackles this gap. It is an open source project built to help teachers and diverse students create accessible, musically meaningful exercises quickly, creatively and in ways that can adapt to different learner needs.
From static methods to an adaptable music book
HarmonyHub reframes the music book as a dynamic system. Instead of a fixed sequence of pages, the platform generates and reshapes exercises from user prompts and pedagogical goals. Exercises can be adapted across several musical dimensions:
- instrument specific constraints and accessible instrument choices
- note range and register
- key and tonality
- time signature and rhythmic density
- rhythmic density
- technical focus
- representation in Western notation, piano roll as well as accessible music notations
The intention is not only to personalize content, but to support better student–teacher interaction: making it easier to iterate, compare versions and reflect on how music is learned and experienced.
Below is an example of HarmonyHub generating a beginner violin exercise: eight measures, rhythmic focus in E minor, 3/4 time, shown in a piano roll view. Every parameter can be adjusted to match a learner’s preferences.
Multisensory interaction as a design goal
Playing a musical instrument inherently engages multiple senses. Musicians learn through sound, touch, movement and bodily feedback, feeling vibrations in the instrument, listening to the results of their actions and engaging physically with music. These sensory pathways are essential to how musical skills are developed.
HarmonyHub builds on this idea by supporting different ways of accessing and engaging with musical material. Rather than focusing on a single mode of interaction, the platform intentionally supports multiple, complementary ways of accessing and engaging with musical material. In practice, this means offering a range of interaction and feedback modalities, including:
- textual prompts and structured instructions
- vocal prompts and audio cues
- interactive visualizations
- integration with haptic hardware
These modalities are not treated as extras. They shape the project’s direction, supporting the ongoing development of a broader range of accessible musical representations.
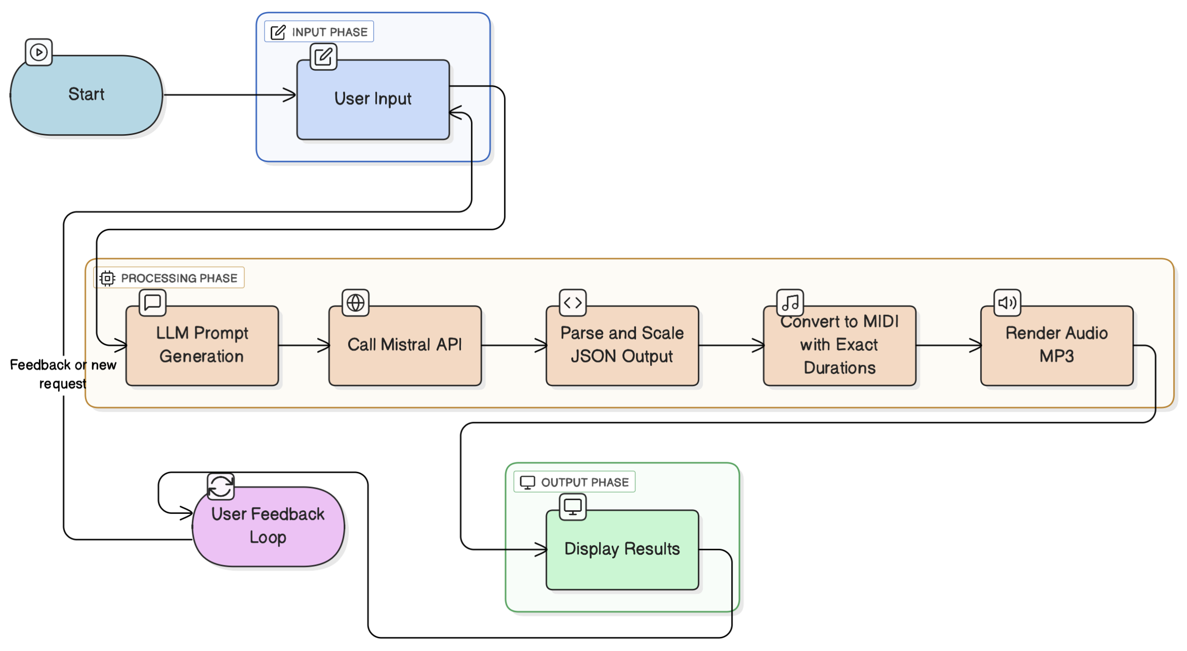
How exercises are generated
HarmonyHub includes an intentionally constrained generative pipeline. The goal is not unrestricted AI creativity, but control, repeatability and pedagogical relevance.
The current architecture follows a clear and iterative input → processing → output flow:
- Input: set instrument, difficulty, key and time signature.
- Processing: the system structures a prompt and queries a language model for a machine readable exercise.
- Post processing: parse, validate and rescale to enforce consistency and exact durations.
- Rendering: produce the exercise in multiple formats to support different learning interactions.
Current outputs include:
- MIDI
- piano roll visualizations
- rendered audio MP3
This modular structure is designed to support future accessibility layers, such as alternative notations or assistive interfaces, without changing the core pipeline.
Implementation notes and runnable material are available in the project’s GitHub repository.
Inclusive and disability led development
HarmonyHub is being developed through an equity driven, disability–led approach. Disabled learners, educators and artists contribute as co–designers, shaping requirements that influence interface design, content structure and evaluation criteria. This work is ongoing and directly informs future milestones.
Research and development status
HarmonyHub is an active R&D project. Near term milestones include:
- disability co led prototyping and co design workshops
- expanding controllable parameters and accessible representations
- iterative testing in authentic learning contexts
- longer term deployments and publication of design and implementation guidance
Collaboration context
HarmonyHub is developed within a network of researchers, educators, and cultural organizations, with established partnerships in Canada and across Europe to ground the work in diverse educational and cultural contexts.
Open source orientation
HarmonyHub is fully open source. Code, documentation, design processes, and open access publications are shared to support transparency, reuse, and long term sustainability—contributing not only a tool, but a reproducible approach to inclusive, adaptive music learning.